Самоучитель UML
вернуться

Леоненков Александр

Шрифт:

Во втором случае (ветвление) происходит расщепление автомата на два подавтомата, образующих параллельные ветви вложенных подсостояний. При этом после срабатывания перехода моделируемый объект одновременно будет находиться во всех целевых состояниях этого перехода (состояния 3 и 4). Далее процесс изменения состояний будет протекать согласно ранее рассмотренным правилам для составных состояний.

Переходы между составными состояниями

Переход, стрелка которого соединена с границей некоторого составного состояния, обозначает переход в составное состояние (переход b на рис. 6.12). Он эквивалентен переходу в начальное состояние каждого из подавтоматов (возможно, единственному), входящих в состав данного суперсостояния. Переход, выходящий из составного состояния (переходы f и g на рис. 6.12), относится к каждому из вложенных подсостояний. Это означает, что объект может покинуть составное суперсостояние, находясь в любом из его подсостояний. Для этого вполне достаточно выполнения события и сторожевого условия.

Рис. 6.12. Различные варианты переходов в (из) составное состояние

Иногда желательно реализовать ситуацию, когда выход из отдельного вложенного состояния соответствовал бы выходу и из составного состояния тоже. В этом случае изображают переход, который непосредственно выходит из вложенного подсостояния за границу суперсостояния (переход с на рис. 6.12). Аналогично, допускается изображение переходов, входящих извне составного состояния в отдельное вложенное состояние (переход а на рис. 6.12).

Синхронизирующие состояния

Как уже было отмечено, поведение параллельных подавтоматов независимо друг от друга, что позволяет реализовать многозадачность в программных системах. Однако в отдельных случаях может возникнуть необходимость учесть в модели синхронизацию наступления отдельных событий. Для этой цели в языке UML имеется специальное псевдосостояние, которое называется синхронизирующим состоянием.

Синхронизирующее состояние (synch state) обозначается небольшой окружностью, внутри которой помещен символ звездочки "*". Оно используется совместно с переходом-соединением или переходом-ветвлением для того, чтобы явно указать события в других подавтоматах, оказывающие непосредственное влияние на поведение данного подавтомата.

Для иллюстрации использования синхронизирующих состояний рассмотрим упрощенную ситуацию с моделированием процесса постройки дома. Предположим, что постройка дома включает в себя строительные работы (возведение фундамента и стен, возведение крыши и отделочные работы) и работы по электрификации дома (подведение электрической линии, прокладка скрытой электропроводки и установка осветительных ламп). Очевидно, два этих комплекса работ могут выполняться параллельно, однако между ними есть некоторая взаимосвязь.

В частности, прокладка скрытой электропроводки может начаться лишь после того, как будет завершено возведение фундамента и стен. А отделочные работы следует начать лишь после того, как будет закончена прокладка скрытой электропроводки. В противном случае отделочные работы придется проводить повторно. Рассмотренные особенности синхронизации этих параллельных процессов учтены на соответствующей диаграмме состояний с помощью двух синхронизирующих состояний (рис. 6.13).

Рис. 6.13. Диаграмма состояний для примера со строительством дома

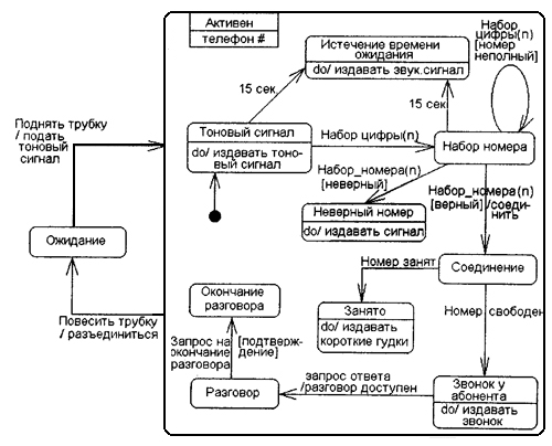
В завершение этого раздела рассмотрим диаграмму состояний, которая представляет собой пример моделирования поведения конкретного объекта – процесса функционирования телефонного аппарата (рис. 6.14). Этот пример иллюстрирует все основные особенности графической нотации, используемой при построении диаграммы состояний.

Кратко прокомментируем основные особенности этого примера. Данная диаграмма состояний представляет единственный автомат с одним составным состоянием. Вне этого составного состояния имеется только одно состояние «ожидание», которое характеризует исправный и подключенный к телефонной сети телефонный аппарат. Переход в следующее состояние происходит при поднятии телефонной трубки. Переход с атомарным действием «подать тоновый сигнал» переводит аппарат в составное состояние, а точнее – в начальное его подсостояние.

Рис. 6.14. Диаграмма состояний процесса функционирования телефонного аппарата

Далее телефонный аппарат будет находиться в состоянии «тоновый сигнал». При этом будет непрерывно издавать этот сигнал до тех пор, пока не произойдет событие-триггер «набор цифры (п)», либо не истечет 15 секунд с момента поднятия трубки. В первом случае аппарат перейдет в состояние «набор номера», а во втором – в состояние «истечение времени ожидания». Последняя ситуация может быть результатом сомнений по поводу «звонить – не звонить?», следствием чего могут стать гудки в трубке. При этом нам ничего не остается делать, как опустить ее на рычаг.

При наборе номера выполняется событие-триггер "набор цифры (п) со сторожевым условием «номер неполный». Это означает, что если набранный телефонный номер не содержит необходимого количества цифр, то нам следует продолжать набор очередной цифры, оставаясь в состоянии «набор номера».

Если же набранный номер полный, то можно перейти в состояние «неверный номер» или «соединение». В случае неверного номера (сторожевое условие «неверный» истинно) ничего не остается, как покинуть составное состояние, опустив трубку на рычаг. Если же номер верный, то происходит соединение по этому номеру.

  • Читать дальше
  • 1
  • ...
  • 46
  • 47
  • 48
  • 49
  • 50
  • 51
  • 52
  • 53
  • 54
  • 55
  • 56
  • ...

Private-Bookers - русскоязычная библиотека для чтения онлайн. Здесь удобно открывать книги с телефона и ПК, возвращаться к сохраненной странице и держать любимые произведения под рукой. Материалы добавляются пользователями; если считаете, что ваши права нарушены, воспользуйтесь формой обратной связи.

Полезные ссылки

  • Моя полка

Контакты

  • help@private-bookers.win